ACT NOW: The Alteryx team will be retiring support for Community account recovery and Community email-change requests Early 2026. Make sure to check your account preferences in my.alteryx.com to make sure you have filled out your security questions. Learn more here
Start Free Trial

Weekly Challenges

Solve the challenge, share your solution and summit the ranks of our Community!

Also available in | Français | Português | Español | 日本語
IDEAS WANTED

Want to get involved? We're always looking for ideas and content for Weekly Challenges.

SUBMIT YOUR IDEA

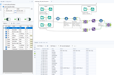
Challenge #248: Holidates

Carolyn
12 - Quasar
12 - Quasar

That was my first time Generating Rows with date parameters - that's a really cool tool. Great challenge!

ZacharyRyanTIL
アステロイド

solved

gerda
アステロイド
スポイラ
challenge 248.png

Boom, solved!

dougbaron
アステロイド
スポイラ
dougbaron_0-1669731496146.png

 

alexhenson
アステロイド
スポイラ
alexhenson_0-1670364801377.png

 

ShankerV
キャスター

Hi,

 

Good one!!!

 

Had the thrill of solving!!!

 

ShankerV_0-1670404478549.png

 

 

Many thanks

Shanker V

JoachimCaronTIL
アステロイド

Here is my solution

hello_sammyhere
メテオロイド

My solution

Liusaidhowen
アステロイド

My solution

OzlemSigbeku
アステロイド
スポイラ
OzlemSigbeku_0-1670938589160.png