ACT NOW: The Alteryx team will be retiring support for Community account recovery and Community email-change requests Early 2026. Make sure to check your account preferences in my.alteryx.com to make sure you have filled out your security questions. Learn more here
Start Free Trial

Weekly Challenges

Solve the challenge, share your solution and summit the ranks of our Community!

Also available in | Français | Português | Español | 日本語
IDEAS WANTED

Want to get involved? We're always looking for ideas and content for Weekly Challenges.

SUBMIT YOUR IDEA

Challenge #231: What a Combo!

danicahui
8 - Asteroid
Spoiler
Challenge 231 2020-11-09.jpg
KOBoyle
11 - Bolide
Spoiler
challenge_231_solution_KO.jpg

 

ehughes
9 - Comet
Spoiler

Some very nice simple solutions provided by other people!

Img 231.png

RWvanLeeuwen
11 - Bolide
Spoiler
231.png
JosephSerpis
17 - Castor
17 - Castor

Challenge Completed

 

Spoiler
Weekly_Challenge_231.JPG
dombaikamilla
8 - Asteroid
Spoiler
231.PNG
jamielaird
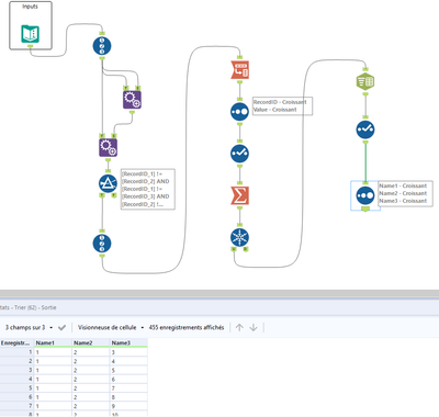
14 - Magnetar

Here's my solution. Column order of my solution is slightly different so I computed the hashed value of all the numbers sorted from smallest to largest as a concatenated string to make sure my table contains the same numbers as the posted solution.

 

Spoiler
jamielaird_0-1611169839564.pngjamielaird_1-1611169845589.png

 

 

robert-headington
8 - Asteroid

#231

Toons
12 - Quasar

My solution :

 

Spoiler
Toons_0-1614034364933.png

 

apathetichell
20 - Arcturus

I'm sure an iterative macro would do the trick on this too - but this is pretty straight forward with Min() functions too...