Bring your best ideas to the AI Use Case Contest! Enter to win 40 hours of expert engineering support and bring your vision to life using the powerful combination of Alteryx + AI. Learn more now, or go straight to the submission form.
Start Free Trial

Weekly Challenges

Solve the challenge, share your solution and summit the ranks of our Community!

Also available in | Français | Português | Español | 日本語
IDEAS WANTED

Want to get involved? We're always looking for ideas and content for Weekly Challenges.

SUBMIT YOUR IDEA

Challenge #212: Draft Masters

SylwiaDragon
8 - Asteroid

Done

Carlithian
11 - Bolide
11 - Bolide

ooo looking through the solutions theres loads of nice ways to clean up that incoming data, will have to keep that in mind in the future


Happy Alteryxing
FrederikE
13 - Pulsar
Spoiler
FrederikE_0-1651692094828.png

 

caitlynle11
8 - Asteroid

It took me a while and my output is a bit different :) but oh well

caitlynle11_0-1651718022808.png

caitlynle11_1-1651718052075.png

 

tandon
8 - Asteroid

tandon_0-1651746129081.png

 

 

Looking into solution and didn;t get need for highlighted formula. I am able to design the workflow without formula albeit results are slightly different.

DennisK
8 - Asteroid

A quick one! Attached solution

JamesCharnley
13 - Pulsar
Spoiler
JamesCharnley_0-1651851281124.png

 

When in doubt brute force

RobbieA
8 - Asteroid

Solution to 212. Very messy, used select tools to separate columns :

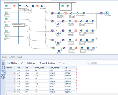
RobbieA_0-1651851612024.png

 

DataNath
17 - Castor
17 - Castor

My solution to #312.

 

Spoiler
DataNath_0-1651851897037.png

 

dYoast
11 - Bolide

This was a fun one.  My initial results did not fully match until I found where I made a datatype change.

Spoiler
dYoast_0-1652374292527.png