The Alteryx Community is a finalist in three 2026 CMX Awards! Help us win Customer Support Community, Most Engaged Community, and User Group Program of the Year - vote now! (it only takes about 2 minutes) before January 9.
ACT NOW: The Alteryx team will be retiring support for Community account recovery and Community email-change requests Early 2026. Make sure to check your account preferences in my.alteryx.com to make sure you have filled out your security questions. Learn more here
Start Free Trial

Weekly Challenges

Solve the challenge, share your solution and summit the ranks of our Community!

Also available in | Français | Português | Español | 日本語
IDEAS WANTED

Want to get involved? We're always looking for ideas and content for Weekly Challenges.

SUBMIT YOUR IDEA

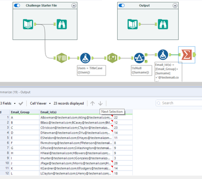
Challenge #211: Generating Email Addresses

karlynlarson
8 - Asteroid

my solution

BSilverblatt
8 - Asteroid

Thanks for the challenge! Here is my solution:

benjamin_feuchter
8 - Asteroid
Spoiler
benjamin_feuchter_0-1639756614919.png

 

natalie881226
7 - Meteor

my solution

r_manju02
8 - Asteroid

Here is my solution

MollieC
8 - Asteroid

See my solution below!

Spoiler
challenge_211_molliec_solution.JPG
JeannyChiu
6 - Meteoroid

Workflow Solution attached

davidhardister
8 - Asteroid

davidhardister_0-1643919329570.png

 

DataNath
17 - Castor
17 - Castor

My solution to #211.

 

Spoiler
DataNath_0-1646952949903.png

 

mgaronson
11 - Bolide

Finally used REGEX!