The Alteryx Community is a finalist in three 2026 CMX Awards! Help us win Customer Support Community, Most Engaged Community, and User Group Program of the Year - vote now! (it only takes about 2 minutes) before January 9.
ACT NOW: The Alteryx team will be retiring support for Community account recovery and Community email-change requests Early 2026. Make sure to check your account preferences in my.alteryx.com to make sure you have filled out your security questions. Learn more here
Start Free Trial

Weekly Challenges

Solve the challenge, share your solution and summit the ranks of our Community!

Also available in | Français | Português | Español | 日本語
IDEAS WANTED

Want to get involved? We're always looking for ideas and content for Weekly Challenges.

SUBMIT YOUR IDEA

Challenge #211: Generating Email Addresses

Hitch
Asteroid

Here's my attempt

PeterH23
Asteroid
Spoiler
More fun with Regex. 

I'm a bit rusty, just about remember how to post these...
PeterH23_0-1624535484725.png

 

MattBenj
Feuerball

Pretty simple.

euanwilson
Asteroid
Spoiler
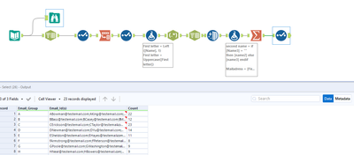
Workflow.PNGResults.PNG
Jonny
Bolide

my solution:

 

Spoiler
Jonny_0-1626468629486.png

 

Jonny_1-1626468657611.png

 

Fun quick challenge, some Regex:

Spoiler
Elias_Nordlinder_0-1626942090613.pngElias_Nordlinder_0-1626942134311.png

 

teunbosveld
Meteoroid

Here's my solution:

Spoiler
teunbosveld_0-1626948365686.png

 

ncrlelia
Bolide

Challenge 211

Erin
Bolide

Perfect use case to practice RegEx! 

 

Spoiler
BronzeFox_0-1627333653658.png

 

dfurlow
Asteroid

useful use case for composing email addresses...