Pardon our dust - Alteryx Academy is under construction. Lessons and courses completed on Community from now until January 20th will not be recorded.
Start Free Trial

Weekly Challenges

Solve the challenge, share your solution and summit the ranks of our Community!

Also available in | Français | Português | Español | 日本語
IDEAS WANTED

Want to get involved? We're always looking for ideas and content for Weekly Challenges.

SUBMIT YOUR IDEA

Challenge #206: Hotel Reservations

dorinnaP
8 - Asteroid

My solution:

Spoiler
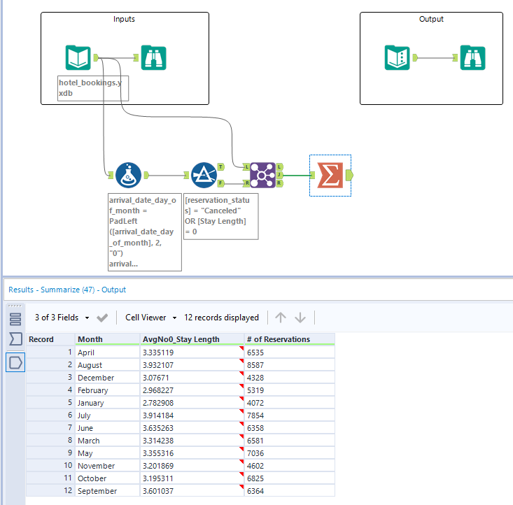
206.png
lkim524
8 - Asteroid

my solution

gupta_sahil
8 - Asteroid

Need to understand the question and dataset properly to understand the problem.

Thayereg7
7 - Meteor

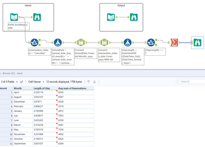
Challenge 206.PNG

Alteryx_AR
12 - Quasar

My solution :)

Travis_Ratliff
8 - Asteroid

Solution

Ruban
8 - Asteroid
Spoiler
7.PNG
CatheyH
8 - Asteroid
Spoiler
206Complete.png

I liked this one. :)

rob-k
7 - Meteor

First weekly challenge done! Really enjoyed this one.

 

Spoiler
robk_0-1662715147035.png

 

JessicaAirlie
6 - Meteoroid

my solution :)