core.noscript.text
Want to get involved? We're always looking for ideas and content for Weekly Challenges.
Fun one.
this was a fun one
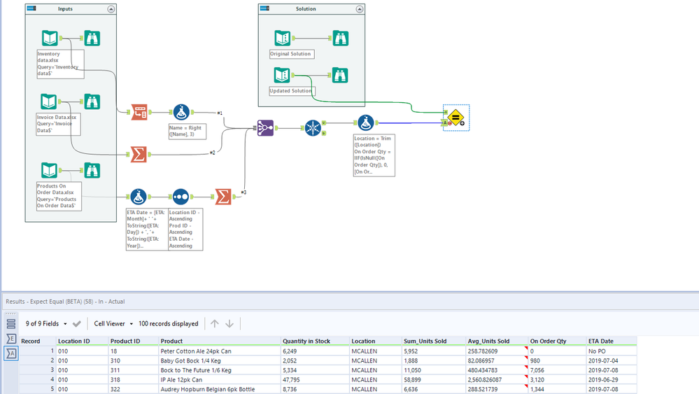
Here is my submission, perfect case to use join multiple tool.
I need a drink now.
Check out my solution!
Challenge 198
My solution
My Solution
🍻