ACT NOW: The Alteryx team will be retiring support for Community account recovery and Community email-change requests Early 2026. Make sure to check your account preferences in my.alteryx.com to make sure you have filled out your security questions. Learn more here
Start Free Trial

Weekly Challenges

Solve the challenge, share your solution and summit the ranks of our Community!

Also available in | Français | Português | Español | 日本語
IDEAS WANTED

Want to get involved? We're always looking for ideas and content for Weekly Challenges.

SUBMIT YOUR IDEA

Challenge #195: XML Parsing

DavidCrujeiras
アトム
スポイラ


AC_195.PNG    
mpennington
ボリード

Pretty straightforward.  Solution attached.

 

スポイラ
MP 195.jpg
DaisukeTsuchiya
14 - Magnetar
14 - Magnetar
スポイラ
キャプチャ.JPG

JasonHu
アステロイド
スポイラ
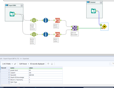
workflow.png

Here is my submission, did without xml tool.

KilianL
Alteryx Alumni (Retired)

Searching for two childs: 'source' and 'entry'.

 

スポイラ
195 - XML Parsing 2- Kilian.png
jpowellsd
Alteryx
Alteryx

This was great practice for parsing XML

スポイラ
jpowellsd_0-1625084745592.png

 

jjrbondoc
アステロイド
スポイラ
jjrbondoc_0-1633460254459.png

 

Watermark
12 - Quasar
12 - Quasar
スポイラ
MT Solution 195.png

quyenha
メテオロイド

Thanks for the challenge. this is my first attempt for the XML parsing. Really enjoyed it. 

leozhang2work
ファイアボール
スポイラ
195.png