Want to get involved? We're always looking for ideas and content for Weekly Challenges.
SUBMIT YOUR IDEAMy solution below:
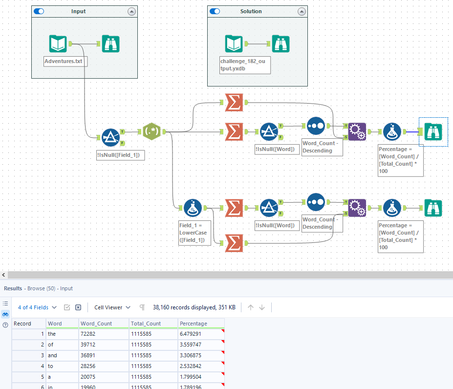
Somehow can't get the exact amount.
Like many others my numbers are slightly different. I narrowed the analysis to the text itself and was more stringent in my definition of a word, as well as eliminated case.
Same as others, cannot match solution numbers. Not even the same number of words, so off from the get-go. Workflow is similiar, so the gist of the challenge is complete.
