Want to get involved? We're always looking for ideas and content for Weekly Challenges.
SUBMIT YOUR IDEAThat could be the longest I've spent on any individual challenge yet! The macro itself feels relatively obsolete but I'm happy with the experience gained
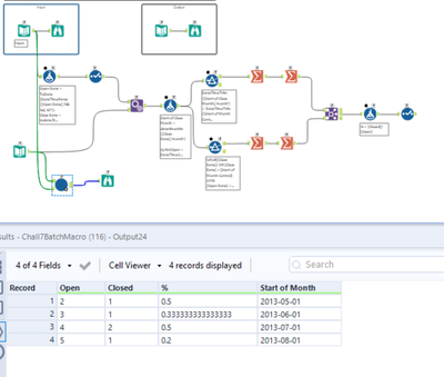
Hard challenge, good batch practise. Here's my solution and macro:
Macro:
Workflow:
I don't think the sample output is correct. For the month of August, there were 9 accounts opened in the prior two years (not counting August) and only 1 account closed. This should result in a ratio of 1/9, which is 0.11 repeating, not 0.2. I'm not sure where the sample output got 5 opened accounts from for that calculation.