ACT NOW: The Alteryx team will be retiring support for Community account recovery and Community email-change requests Early 2026. Make sure to check your account preferences in my.alteryx.com to make sure you have filled out your security questions. Learn more here
Start Free Trial

Weekly Challenges

Solve the challenge, share your solution and summit the ranks of our Community!

Also available in | Français | Português | Español | 日本語
IDEAS WANTED

Want to get involved? We're always looking for ideas and content for Weekly Challenges.

SUBMIT YOUR IDEA

Challenge #164: Retail Therapy

smancini73
7 - Meteor

My solution.

petrl
Alteryx Alumni (Retired)
Spoiler
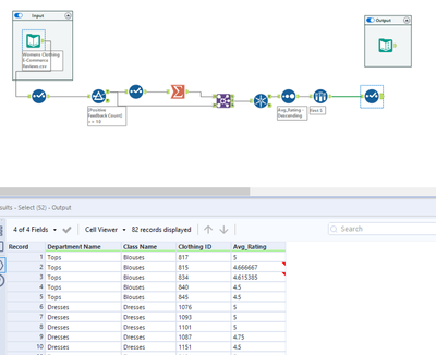
petrl_0-1644486772140.png
Petr Leitermann
Technical Product Manager for DCM
AngelaFan
7 - Meteor

1

Timi8
8 - Asteroid

Quick before bed solve.

SylwiaDragon
8 - Asteroid

Done

eboughton
8 - Asteroid

Completed

BSilverblatt
8 - Asteroid

Thanks for the challenge! This is my solution:

fsnunes
8 - Asteroid

My Solution

Suyog_Sonawane
6 - Meteoroid

Simple, direct and logical. 

Thanks Alteryx team for such fun challenges. 

RobbieA
8 - Asteroid

My solution to challenge 164 

Spoiler
RobbieA_0-1645550004955.png