core.noscript.text
Want to get involved? We're always looking for ideas and content for Weekly Challenges.
Got it!
My solution
Easy enough when I managed to read the requirement properly
My solution.
If I don't know output, I will not use the unique tool.
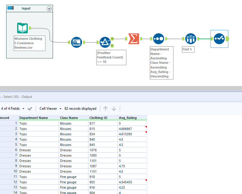
Here is my submission.
Here is my solution
Here is my solution!