Bring your best ideas to the AI Use Case Contest! Enter to win 40 hours of expert engineering support and bring your vision to life using the powerful combination of Alteryx + AI. Learn more now, or go straight to the submission form.
Start Free Trial

Weekly Challenges

Solve the challenge, share your solution and summit the ranks of our Community!

Also available in | Français | Português | Español | 日本語
IDEAS WANTED

Want to get involved? We're always looking for ideas and content for Weekly Challenges.

SUBMIT YOUR IDEA

Challenge #14: Warehouse Distribution

Maskell_Rascal
13 - Pulsar

Not the most elegant solution, but gets the job done! 😀

 

Spoiler
Maskell_Rascal_0-1618931158859.png

 

Cheers!

Phil

CandiceDB
Alteryx
Alteryx

My solution:

 

Spoiler
CandiceDB_0-1619203317480.png

 

ENix
8 - Asteroid
Spoiler

ElliottNix_0-1619272659193.png

Spoiler
ElliottNix_1-1619272679234.png

 

RashedDS
8 - Asteroid

My solution

 

Spoiler
week14.JPG

 

Emil_Kos
17 - Castor
17 - Castor

Standard approach.

 

Emil_Kos_0-1620813149376.png

 

balajilolla
8 - Asteroid
Spoiler
Solution Attached

balajilolla_0-1621456449477.png

 

Jonny
11 - Bolide

doing this one as prep for Challenge #15

TKSnider
8 - Asteroid

This one for being a beginner one took me a few minutes to get my head wrapped around.  But once I took a step back and thought about how to solve it, the solution came relatively easy (though I had to tweak my order of operations until I was happy...)

 

Spoiler
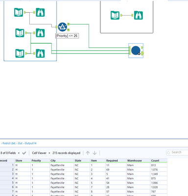
TKSnider_0-1622208992160.png

First thing I did was join the store and product data to get my assortment per store, then I sorted them by 1) Item and 2) Priority to get everything in the order I wanted.  At this point, I joined in the warehouse data to get the amount of each product available (for the start of each item).  I then use a multi row formula to update the available (accounting for the row-1 being null at the start of each product) and then simply begin to decrement the available balance for each stop.  I then distribute the amount for the next store, remove unnecessary rows and then sort the file back into the store/item order.  I have also added a quick validation block to verify my answers (not shown).  I wanted to do this without Macros (which was mentioned in the original post) because while I understand Macros have a place, for me it is more important to allow the tool to be more transparent to the designer and macros become very library like to me, very black box (which for some things make sense) so I like to use them sparingly and when that is really the only choice or it is a process that I need identical over multiple flows.

ARussell34
8 - Asteroid

Here is my solution!

sara_burk
7 - Meteor
Spoiler
sara_burk_0-1623526511232.png