ACT NOW: The Alteryx team will be retiring support for Community account recovery and Community email-change requests Early 2026. Make sure to check your account preferences in my.alteryx.com to make sure you have filled out your security questions. Learn more here
Start Free Trial

Weekly Challenges

Solve the challenge, share your solution and summit the ranks of our Community!

Also available in | Français | Português | Español | 日本語
IDEAS WANTED

Want to get involved? We're always looking for ideas and content for Weekly Challenges.

SUBMIT YOUR IDEA

Challenge #13: HTML Table Parsing

apathetichell
20 - Arcturus

hypothetically if this was for a whole slew of records the over customization of the regex makes sense...

rcarog
8 - Asteroid

Solution attached.

mdsalmankhan89
8 - Asteroid

Not the most elegant one. But here is my solution. 

AllexJia
8 - Asteroid

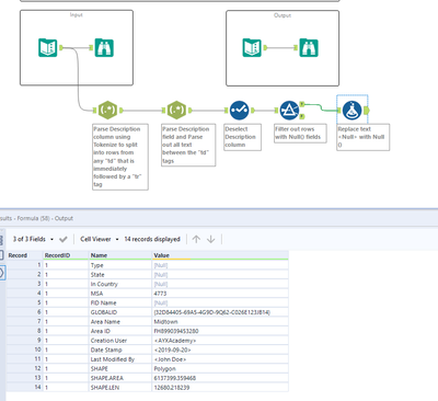
Mainly used the RegEx Tool to get the wanted data. Thanks a lot to Alex.New Tool learnt

Spoiler
AllexJia_0-1616481167410.png

 

Vanzeup7
8 - Asteroid

It was a fun excercise. Thanks.

Maskell_Rascal
13 - Pulsar

Here's my solution!

Spoiler
Maskell_Rascal_0-1618871989543.png

 

Cheers!

Phil

jjrbondoc
8 - Asteroid
Spoiler
jjrbondoc_0-1619021169876.png

 

realdaniel1989
8 - Asteroid
Spoiler
realdaniel1989_2-1619173119985.png

 

 

CandiceDB
Alteryx
Alteryx

My solution:

 

Spoiler
CandiceDB_0-1619198694385.png

 

RashedDS
8 - Asteroid

My solution

 

Spoiler
week13.JPG