Want to get involved? We're always looking for ideas and content for Weekly Challenges.
SUBMIT YOUR IDEAReally just too easy using the Record ID Tool
I thought at first that we had to calculate the absolute rank of each individual value and built a macro for this, only to end up realising a simple summarize tool solved the actual problem.
Challenge #2 for me, and I learned a new tool!
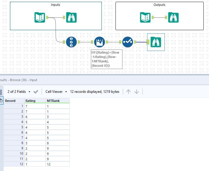
The multi row formula is super useful for this. The desired output has a normal rank (achieved with the Record ID Tool), but repeats the previous rank number if the rating was the same. So you can use the Multi-Row Formula Tool to see what the previous rating was, and simply repeat it.
I enjoyed this one!
I was actually shocked when I got this one with only two tools. I figured I had taken a shortcut that I shouldn't have. BUT, glad to see that most everyone else has the same solution.
