The Alteryx Community is a finalist in three 2026 CMX Awards! Help us win Customer Support Community, Most Engaged Community, and User Group Program of the Year - vote now! (it only takes about 2 minutes) before January 9.
ACT NOW: The Alteryx team will be retiring support for Community account recovery and Community email-change requests Early 2026. Make sure to check your account preferences in my.alteryx.com to make sure you have filled out your security questions. Learn more here
Start Free Trial

Weekly Challenges

Solve the challenge, share your solution and summit the ranks of our Community!

Also available in | Français | Português | Español | 日本語
IDEAS WANTED

Want to get involved? We're always looking for ideas and content for Weekly Challenges.

SUBMIT YOUR IDEA

Challenge #1: Join to Range

vinay_jaju
6 - Meteoroid

Great challenge. Solved.

rahulchetwani
5 - Atom

Here is my submission to my first ever, Alteryx Workflow.

szymonwojcik
5 - Atom

Here's my take on it

dfurlow
8 - Asteroid

This technique may prove useful in my day job for assigning students to cohorts, based on a range of test scores.

VizChic
11 - Bolide

Solution for AA

RKGV
7 - Meteor

Answered

carmenrapariz
8 - Asteroid
Spoiler
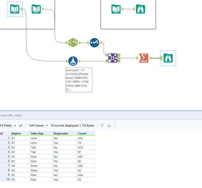
Challenge 1.PNG
Alonso
6 - Meteoroid

Here's my solution 🙂 

IraWatt
17 - Castor
17 - Castor

Didn't use generate rows for some reason 🙃.

 

Spoiler
IraWatt_0-1627758215539.png

 

Freddy123
7 - Meteor
Spoiler
FrederikF_0-1627970954915.png