The Alteryx Community is a finalist in three 2026 CMX Awards! Help us win Customer Support Community, Most Engaged Community, and User Group Program of the Year - vote now! (it only takes about 2 minutes) before January 9.
ACT NOW: The Alteryx team will be retiring support for Community account recovery and Community email-change requests Early 2026. Make sure to check your account preferences in my.alteryx.com to make sure you have filled out your security questions. Learn more here
Start Free Trial

Weekly Challenges

Solve the challenge, share your solution and summit the ranks of our Community!

Also available in | Français | Português | Español | 日本語
IDEAS WANTED

Want to get involved? We're always looking for ideas and content for Weekly Challenges.

SUBMIT YOUR IDEA

Challenge #1: Join to Range

Cndro_Consulting
8 - Asteroid
Spoiler
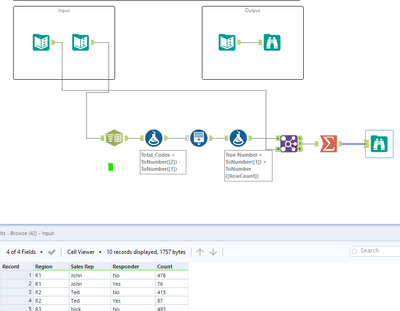
Cndro_Consulting_0-1591785819199.png

 

Cndro_Consulting
8 - Asteroid

check out my solution and thoughts

Cndro_Consulting_0-1591785995923.png

 

AnnaMikhaylova
9 - Comet

I enjoyed this one!

VizChic
11 - Bolide

great work! 

Inactive User
Not applicable

Challenge#1

CKP
10 - Fireball

My solution

 

Spoiler
challenge_1_mysolution.jpg
WJJW-1
7 - Meteor
Spoiler
WJJW-1_0-1591952090462.png

 

The_Rad_Valentina
10 - Fireball
10 - Fireball

This challenge helped me learn how to use the Multi-row tool.

 

vradcha1_0-1591982573928.png

 

mike_w
8 - Asteroid

challenge#1 solution 

SoumyadeepSain
5 - Atom

My solution