Hi @RickPCT,
If you post your workflow or a screenshot showing what you're stuck on, we can help you get past your blocker. Some of the guys might just post the full solution for you, but that doesn't help you to learn, so I'd encourage you to still try and solve the rest of the problem yourself once you're unstuck - that's what these things are for!
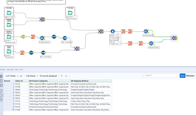
I am stucked here, I got the desired output but there are duplicates in cells
Hello,
I am trying to post my solution to Getting Started Learning Path Exercise 4 but I cannot find the link to upload it. The link appeared in the place I marked in the image for the previous exercises. I need to complete this learning path and I cannot finish it because of that. I would appreciate your help.
Thank you
