Forum

Trouvez des réponses, posez des questions, et partagez votre expertise d’Alteryx.
TIPS de la semaine

Chaque semaine, découvrez de nouvelles astuces et bonnes pratiques pour devenir un expert !

Voir l'index

regroupements de données

Patsou
Météore

Bonjour,

 

Je travaille sur des bases de données et je souhaiterais faire des regroupements. exemple j'ai une table avec des produits (pommes poire, poireau, carottes) et je voudrais ajouter une colonne avec un regroupement (exemple : fruit, légume).

Comment cela est-il possible ?

Ma question est basique mais je suis totalement novice

 

Merci d'avance

8 RÉPONSES 8
Toons
Quasar

Bonjour @Patsou ,

 

Si tu n'as pas dans tes données sources une colonne qui t'indique déjà le rattachement d'un produit à un regroupement, tu peux rajouter une colonne avec un outil "Formule" avec une expression du style : "IIF([Produit] in ('Pommes', 'Poires'), 'Fruit', 'Légume')"

 

Fichier source  :

 

Toons_1-1625146787138.png

 

Résultat :

 

Toons_0-1625146734207.png

 

 

Est-ce bien ce que tu souhaites ?

Patsou
Météore
Merci beaucoup pour votre réponse. Cela me semble un peu lourd car en l'occurrence j'ai pas mal de regroupements à faire (donc une formule à rallonge) et la liste des produits évolue. Mais s'il n'y a pas d'autre moyen. cordialement
Toons
Quasar

Et dans tes données sources, il n'y a pas une colonne sur laquelle te baser pour faire ces regroupements ?

Sinon, pour éviter de faire une formule à rallonge (et laisser en dur ces regroupements dans ton flux), il faudrait maintenir un fichier de référence qui liste les regroupements pour pouvoir ensuite faire jointer tes données sources avec ce référentiel.

Patsou
Météore
oui dans ma base j'ai bien une table avec un code produit et un libellé. J'avais effectivement pensé à faire un ficher de référence. Mais il faut le faire dans Excel et importer la table ?
Toons
Quasar

J'ai évoqué un fichier pour gérer ce référentiel des associations produit/catégorie mais ça peut très bien être une table dans une base de données. Peu importe.

Dans Alteryx, il suffit de se connecter soit à une table, soit à un fichier (fichier texte, fichier Excel, ou autre) pour pouvoir ensuite croiser les données.

StephV
Alteryx Alumni (Retired)

Bonjour @Patsou

 

 

Merci beaucoup pour ta question et bienvenu ! Si la réponse de @Toons t'a aidé, pourrais-tu "l'Accepter comme solution", tu aideras ainsi d'autres utilisateurs Alteryx.

 

Comme tu viens de nous rejoindre, je me permets de te donner quelques clés pour profiter au mieux des ressources de la Communauté : 

 

Si tu as des questions, la communauté et moi-même sommes là pour y répondre. 

Merci à toi et très bonne semaine !

 

Steph Vitale-Havreng
StephaneP
Alteryx Alumni (Retired)

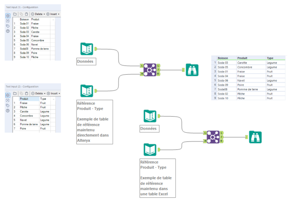
Hello @Patsou ,

 

Un exemple concret pour bien comprendre les options.

 

Tu peux maintenir ta table directement dans Alteryx via un "Text Input" ou via un "Input" qui va lire un fichier Excel que tu maintien ou une table SQL en base qui contient tes références. Cela dépend donc du principe de maintenance de ce lien produit/type de produit.
Si cela vient d'un autre SI, plutôt choisir le INPUT, si c'est toi qui maintien plutot Text Input. Le Excel est un intermédiaire si c'est par exemple une autre personne de l'équipe qui doit mettre à jour ces infos sur un classeur Excel dans un répertoire partagé dont tu exploites le résultat.

 

StephaneP_0-1626452973959.png

Et en fin de post, le workfow exemple.

J'espère que tout est clair 😊

 

Enjoy Alteryx.

Stéphane Portier
Sales Engineer
Alteryx
MarieC
Alteryx Alumni (Retired)

Merci à @Toons,  @StephaneP  et @StephV 

 

@Patsou Voici une ressource, la leçon interactive Joindre des données.

 

Bonne journée

Étiquettes