Dev Space

Customize and extend the power of Alteryx with SDKs, APIs, custom tools, and more.

Excel Pivot Logic

AS
8 - Asteroid

Hi Experts,

 

I'm confused in an logic. Please help me !

Expected output is below-

 

NumberTypeStatusAlteryx Status
404H/DCloseH/D Open
404 Not StartedH/D Open
404S/DCloseH/D Open
404 CloseH/D Open
303H/DCloseH/D & S/D Open
303 Not StartedH/D & S/D Open
303S/D

Close

H/D & S/D Open
303 

Not Started

H/D & S/D Open
305H/D

Close

Close
305 

Close

Close
305S/D

Close

Close
305 

Close

Close
402H/D

Close

Open
402 

Close

Open
402 

(Blank)

Open
402S/D

Close

Open
402 CloseOpen

 

Can't have multiple comments. for the same documents.

 

Thanks in advance

 

 

5 REPLIES 5
atcodedog05
22 - Nova
22 - Nova

Hi @AS 

 

Can you provide some sample input and expected output it will help us get a better understanding of the usecase.

AS
8 - Asteroid

The input table is contains Number, Type and Status. On the bases of Status I'm writing Alteryx Status.

 

NumberTypeStatusAlteryx Status
404H/DCloseH/D Open
404H/DNot StartedH/D Open
404S/DCloseH/D Open
404S/DCloseH/D Open
303H/DCloseH/D & S/D Open
303H/DNot StartedH/D & S/D Open
303S/D

Close

H/D & S/D Open
303S/D

Not Started

H/D & S/D Open
305H/D

Close

Close
305H/D

Close

Close
305S/D

Close

Close
305S/D

Close

Close
402H/D

Close

Open
402H/D

Close

Open
402H/D

(Blank)

Open
402S/D

Close

Open
402S/DClose

Open

atcodedog05
22 - Nova
22 - Nova

Hi @AS 

 

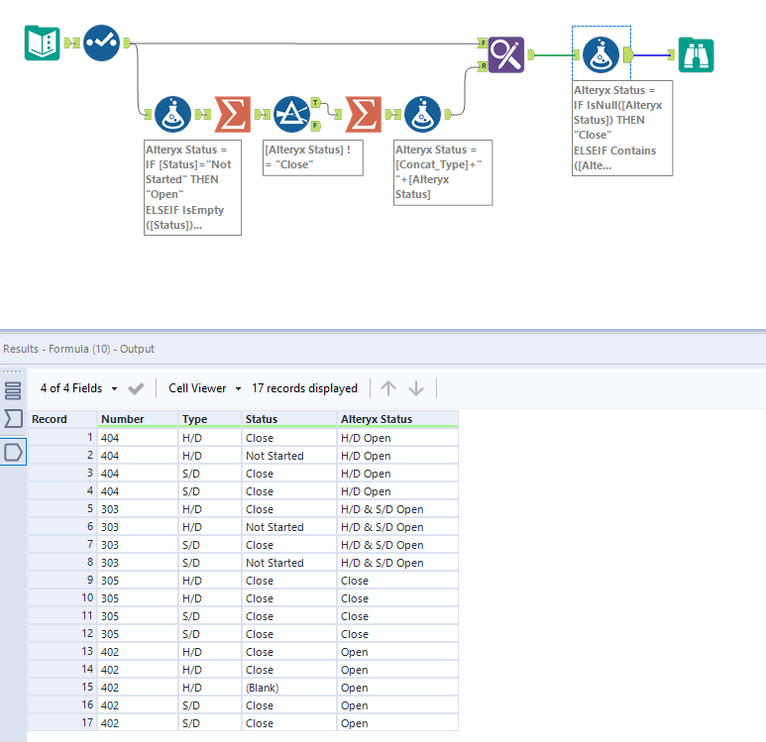
Here is how you can do it.

Workflow:

atcodedog05_0-1632845573072.png

 

Hope this helps : )

AS
8 - Asteroid

getting some unusual outputs while using contains() please help. sharing screenshots. I wrote if status !contains("Close >>",Target) then output must be open but not getting correct answer. 

atcodedog05
22 - Nova
22 - Nova

Hi @AS 

 

Can you try only this also dont add ,1 at the end.

 

!contains("Close",Target)

 

Hope this helps : )