We are excited to welcome Veritone as a new Alteryx Alliances partner. We’ve invited Veritone to share how the aiWARE tools unlock the value of unstructured data within your Alteryx workloads.

Unstructured Data Insight with Veritone aiWARE Tools for Alteryx
For years organizations have done well extracting value from structured data sources. But what about the massive amount of hidden value locked away in video, image, audio, and text files, such as emails and social streams? It’s no secret that over 80% of the world’s data is unstructured and continues to grow rapidly — 30% to 60% per year according to Gartner. Without a quick and easy way to mine this data for insight, organizations are missing out on business opportunity and value.
Take, for example, audio files. It would be useful to log and report on data such as:
- Who is speaking
- What they are saying
- When are they saying it
For video and image files, we may want to know and analyze data around:
- Who or what is pictured
- When does that person or object appear
- If there is text present, what does the text say
- When does the text appear
For text files, data of interest to analyze might include:
- What the text is about
- Whether its tone positive or negative
- What key words, persons, places, amounts, locations, or dates appear in the text and where
Answering these questions would require manually listening to audio files, watching videos, reviewing images, and poring through text files, which is costly, time consuming, and error prone. Fortunately, there is a better way: artificial intelligence engines (also called AI models) from Veritone, now integrated with Alteryx.
With Veritone’s aiWARE tools for Alteryx, you can tap into an ecosystem of AI engines to gain insight into your unstructured data sources. Now you can use Alteryx to prep and blend both structured and unstructured data types to get maximum insight into your business.
Veritone’s AI tools for ingesting data, running AI jobs, and returning results help Alteryx users with no prior AI experience harness the power of the aiWARE operating system, which makes available hundreds of ready-to-deploy AI engines and allows for rapid AI-enabled analytics.
Two aiWARE tools are available now from the Alteryx Analytics Gallery:
- Run aiWARE Tool: Ingests data and runs the AI job. Provides access to dozens of ready-to-deploy AI engines.

- aiWARE Input Tool: Queries for insights and passes on for further processing in an Alteryx workflow.

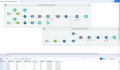
Veritone’s aiWARE tools for Alteryx also provides helper macros to easily parse out results for further analysis within Alteryx. Here you can see results of a video transcription, broken down word by word, with start/stop times for each word, speaker identification for each word, and even face identification for who is shown in the video when the word is spoken.

Watch this 5-minute video demonstration to see these tools in action:
(view in My Videos)
Alteryx customers can use Veritone aiWARE tools to gain immediate insights into:
- Audio files
- Transcription
- Transcription with speaker separation
- Video and image files
- Face/person detection
- Trainable face recognition
- Object detection
- Trainable object recognition
- Trainable logo recognition
- License plate recognition
- Text recognition (OCR)
- Text files
- Entity extraction
- Keyword extraction
- Content classification
- Sentiment analysis
Use cases for analytics of unstructured data sources span the gamut of industries and applications. Here are a few interesting ones from our beta tester community:
- Speaker separation and transcription for internal virtual training sessions used for later text mining and analysis to ensure compliance
- Video footage facial recognition for litigation purposes
- Anomaly detection within satellite images to detect drug smuggling
- Traffic patterns in shopping malls, including classification of pedestrians by gender and age
- Using facial and object detection to detect “shadow demand” in retail stores where buyer searches for a product not in stock
- Detecting and preventing insurance claim fraud through text analytics of transcribed phone call statements
Have an application of your own where AI can help? Try Veritone aiWARE tools for Alteryx for free by downloading them from the Alteryx Analytics Gallery.