I've a use case where I'm looking for the data files(Input) that are landed on the shared drive with today's time stamp. Often case there maybe more than 1 file. 1 file should generate one output file. How can I solve for this? The input file/s is fed into the dynamic input and then goes through the logic that have. Thanks in Advance!
Does the workflow in this post help: https://community.alteryx.com/t5/Alteryx-Designer-Discussions/Running-workflow-only-if-new-input-fil...
It does not...!
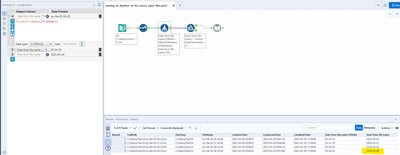
You need a few Formula tools and functions to get the date from the file name, in a field with Data Type = Date.
See attached workflow.
Here's a list of all functions: https://help.alteryx.com/current/designer/functions
Chris
@ChrisTX Chris - thanks for taking the time to reply back to me. maybe I was not clear in my problem statement. I already have a formula tool in my workflow to identify the latest files. the problem is reading them all and spitting multiple output data sets(per file). How can that be accomplished in the solution that you shared? Once the files are idenfitied , they all need to be processed ..
Are you able to read all the data from different files using this configuration? It's not working for me, sorry!
You'll have to provide more details. Post a sample workflow.
"It's not working" doesn't help me help you.
please stop spamming this post. I have stated my requirement multiple times and you keep shoving down the same solution. lol
