How to reading from multiple worksheets in 1 input file ?
Solved! Go to Solution.
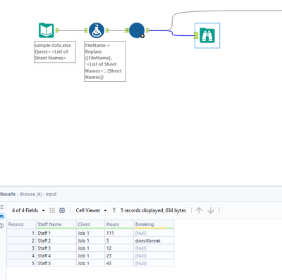
Macro should read them all regardless of schema I believe. Your method only works assuming they are the same schema? Or am I completely wrong :D
I will trial using the macro where a sheet has different schema and find out! 😀
@JSheppard98 that's actually really cool, thanks for that insight. I didn't know a macro output functioned like that in a batch macro.
@JSheppard98 so the approach I used skipped a sheet if it had different schema.
On that note, I think you're completely right then. Or it could be the blind leading the blind? 😉😂. Thanks a bunch for that!!
Hahaha no worries mate, have a payments file with hundreds of sheets in that kept saying different schema when using dynamic input. So had to find a workaround way a few weeks ago. Very nice once you do, thought it would be more complicated to make the macro, but not at all!

