I have a macro which is designed to calculate the trailing n months of data, with n being a value which is passed to the parameter. So basically when it finds a new group of data (new product) if the input value is 6, then the first 5 months come back null, then starting with row 6, we roll up the value column for the last 6 months until we hit a new product.
This is all working well, except I can't get it to take my new value when I insert the macro into a workflow.
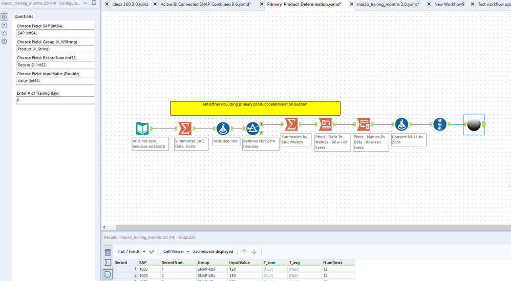
It's a simple macro with a text input:
The action tool seems to work, if I run this in debug mode and change the input value, it does work, and my Numrows column (which drives the calculations) updates.
But if I insert the macro into a workflow and update the value via the "question", it doesn't update when the macro runs. Is this just a problem with testing somehow? Do I still need to invoke the debugger or something? I can't for the life of me figure it out.
You can see in this image that I have "Enter # of trailing days" = 6, but when the macro runs, the Numrows column is still 12 - the 6 didn't update into the marco as I need it to. Any idea what I'm doing wrong?
Have you tested this after inserting a tool after the macro? It could a simple browse tool connected to the macro output anchor.
@pozzyal
Strongly agree with @gabrielvilella .
I have the similar experience myself.
One single Browse tool solves the issue.
I did try a browse tool, but as I'd hope and expect, nothing changed, it gave the same output as seen on the previous step. Any other ideas?
Thanks!
