Hi! I wonder if we can create a % change on the table. I'd like to make a % change from current to past stocks that they hold. I wonder how I do that. The problem with my data is the transaction that occurs vary. Sometimes, it occurs every quarter while some every year. That's why I'd like to make a % change based on the previous transaction and not quarter. I appreciate any help, please. Thank you.
Solved! Go to Solution.
@rively90 
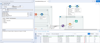
First of all, I think it is not practical to use 10+ input tools then join them. 😁
maybe we can try something like this.
I am still facing some minor issues, and will look into it further.
Hi! thank you for trying! I'll accept the suggestion for my future reference.
thank you so much!
done. thanks!
@JarekSkudrzyk Hi Jarek! If I want to find % change in Sum_SHRS or PRNT AMT. Is the formula like this:
(([Sum_SHRS or PRN AMT]/[Row-1:Sum_SHRS or PRN AMT])-1)*100
The problem is I only have data starting from 2019 Q1
Some of % the columns do not make sense. They suppose to be 0%, but they have %, For example, in columns 7, Activision Blizzard is supposed to be 0%, not 383.2%. Any advice for this? I might be wrong for the formula.
Also, for the price change, if you look at the columns 148 Delta Airlines. It's supposed to be 0, not 54.6%.
EDIT: OH NVM. I forgot to click the group by title of class and name of issuer. we are good!
