Hi All,
Hoping someone could assist.
I need to create a workflow that:
1. Uses fuzzy match logic to identify records in a column that are similar to each other in that column e.g. if there was Harry Roles, Harrry Rolles and Harryy Rooles in the column, I want these to be 'matched' as they are similar
2. Should there be a match, flag this in some way (yes output in a column, highlight it yellow etc)
I hope this helps.
Many thanks in advance.
Solved! Go to Solution.
I'll generally use the fuzzy match in combination with make groups and the find and replace.
The fuzzy match will help identify values that are similar to others in the dataset. You can play around with the settings to work with your data. The make groups will find anything that's similar, and create a "normalized" group. The keys are the variations in the dataset, and the group is the normalized version. From there, you can use a find and replace to append the group (normalized) value to the end.
Hey!
I think this is almost what I need... a few tweaks and I think I may be there.
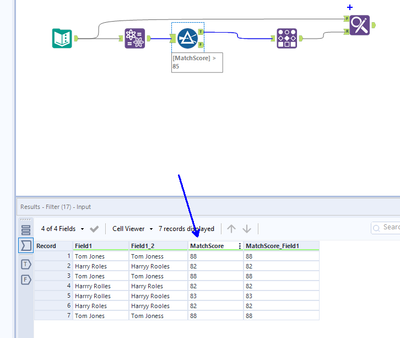
With the example workflow you provided, how would I output the match score into a column because I would then like to be able to filter out the 100% matches as I am only looking for variations. Would you know how?
Thank you!
Hi @HarryRoles
In the Fuzzy Matching tool configuration window, you can select to also output the match score.
This way it will populate the match score.
Pedro.
Hey,
I do have that option ticked but i dont see a column for the match score output.
I am thinking it is maybe to do with the worklow that echuong suggested which used make group and find replace tool?
Cheers
