Hello,
Trying to obtain from a starting date plus a number of days, a return date which also also excludes weekends. I would achieve this through the workday formula as follows =WORKDAY(G25,"15") G25=given start date (1/1/20222). Would appreciate your help in trying to achieve this in Alteryx.
Solved! Go to Solution.
@AL_Teryx @Please ignore the above solution, I just noticed that something is not correct, I will get back to you with the correct solution
Thank you for taking your time to help. Looking forward to see the work flow.
Unfortunately I get this message:
This workflow was created by a more recent version of Alteryx, and may contain tools or functionality not present in this version. Alteryx does not support using an earlier version of Alteryx to open a workflow created with a newer version. For best results, download the latest version of Alteryx.
Any chance it can be shared so it is compatible with version 2020.4.7.07392?
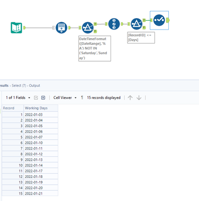
Was able to use the logic by @apoorba
For days, just enter the number of days you want to move forward eg:15 days. Will continue testing it but i think that will be the engine to my workflow of workdays, might evolve it to take holidays into account but the foundation from apoorba's workflow seems to work.
Nonetheless, any easier way to implement the WORKDAY formula or for Altery to add it, it would be great!
