Hello,
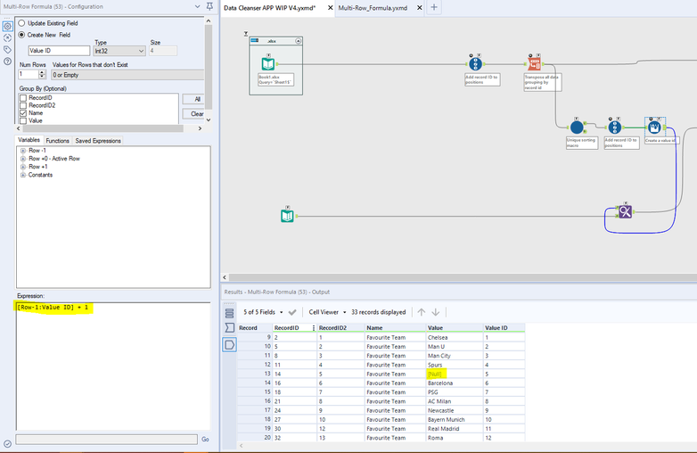
I have a workflow that anonymises specified columns and one of the key steps involved is using a multi row formula tool that creates a grouped record ID column. My issue is that sometimes my data will have null cells and I'm not sure how to skip these cells when formulating the Multi-Row Formula tool. I've attached a screenshot of the Multi-Row Formula tool below. I would like the values in the [Value ID] column to skip counting row 13 due to the null value in the [Value] field. So that instead of 5 it will be a null value and the cell beneath it will be 5 instead. How do I do this? Any help would be really appreciated!
Thanks!
Solved! Go to Solution.
Hi @davidnolan
Please use the below.
IF (IsNull[Value])
THEN [Row-1:Value ID]
ELSE [Row-1:Value ID]+1
ENDIF
Hi @davidnolan
To achieve where if it is null() skip the counting is difficult in Multirow formula.
so I recommended the above soluttion.
Step 1: Use Multirow formula tool to skip the counting
IF IsNull([Value])
THEN [Row-1:Value ID]
ELSE [Row-1:Value ID]+1
ENDIF
Then on step 2: Made the value null if the value is null in the other column as given in the screenshot.
Hope this helps!!!!
Many thanks
Shanker V
Perfect that has solved my issue! Thank you!