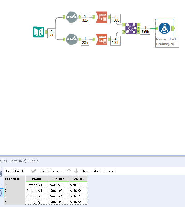
I have a file where the file is formatted like:
| Category1/Source1/ | Category1/Value1/ | Category1/Source2/ | Category1/Value2/ | Category2/Source1/ | Category2/Value1/ | Category2/Source2/ | Category2/Value2/ | Category2/Source3/ | Category2/Value3/ |
| Source1 | Value1 | Source2 | Value2 | Source1 | Value1 | Source2 | Value2 | Source3 | Value3 |
And I want to transform the data to look like:
| Category | Source | Value |
| 1 | Source1 | Value1 |
| 1 | Source2 | Value2 |
| 2 | Source1 | Value1 |
| 2 | Source2 | Value2 |
| 2 | Source3 | Value3 |
I'm completely lost on the logic for this. Any help would be greatly appreciated.
Thanks!
Solved! Go to Solution.
Hello @bjschwartz3 ,
Try this:
If this post helps, then please consider Accept it as the solution to help the other members find it more quickly.
Regards
**bleep**, that worked and you came up with it so fast. Thanks!

