The Alteryx Community is a finalist in three 2026 CMX Awards! Help us win Customer Support Community, Most Engaged Community, and User Group Program of the Year - vote now! (it only takes about 2 minutes) before January 9.
ACT NOW: The Alteryx team will be retiring support for Community account recovery and Community email-change requests Early 2026. Make sure to check your account preferences in my.alteryx.com to make sure you have filled out your security questions. Learn more here
Start Free Trial

Alteryx Designer Desktop Discussions

Find answers, ask questions, and share expertise about Alteryx Designer Desktop and Intelligence Suite.
SOLVED

To convert date from 2019-05-01 to May-19

Nikhil8087
6 - Meteoroid

Whenever I import the .xlsx file to a Alteryx flow, date value changes from May-19 to 2019-05-01. But I want 'May-19' as it is. Is there any way to do that? Also, there are some values in 'May 2019' format but I want to convert them into 'May-19' format. How can I do that? I have attached an excel file containing list of Month-Yr and date combinations which are needed to be converted to the type under 'To' column. 

4 REPLIES 4
LordNeilLord
15 - Aurora

Hey @Nikhil8087 

 

Check out this page and bookmark it!

 

It tells you everything you need to know about datetime functions in Alteryx..

 

https://help.alteryx.com/10.1/Reference/DateTimeFunctions.htm

JosephSerpis
17 - Castor
17 - Castor

Hi @Nikhil8087 

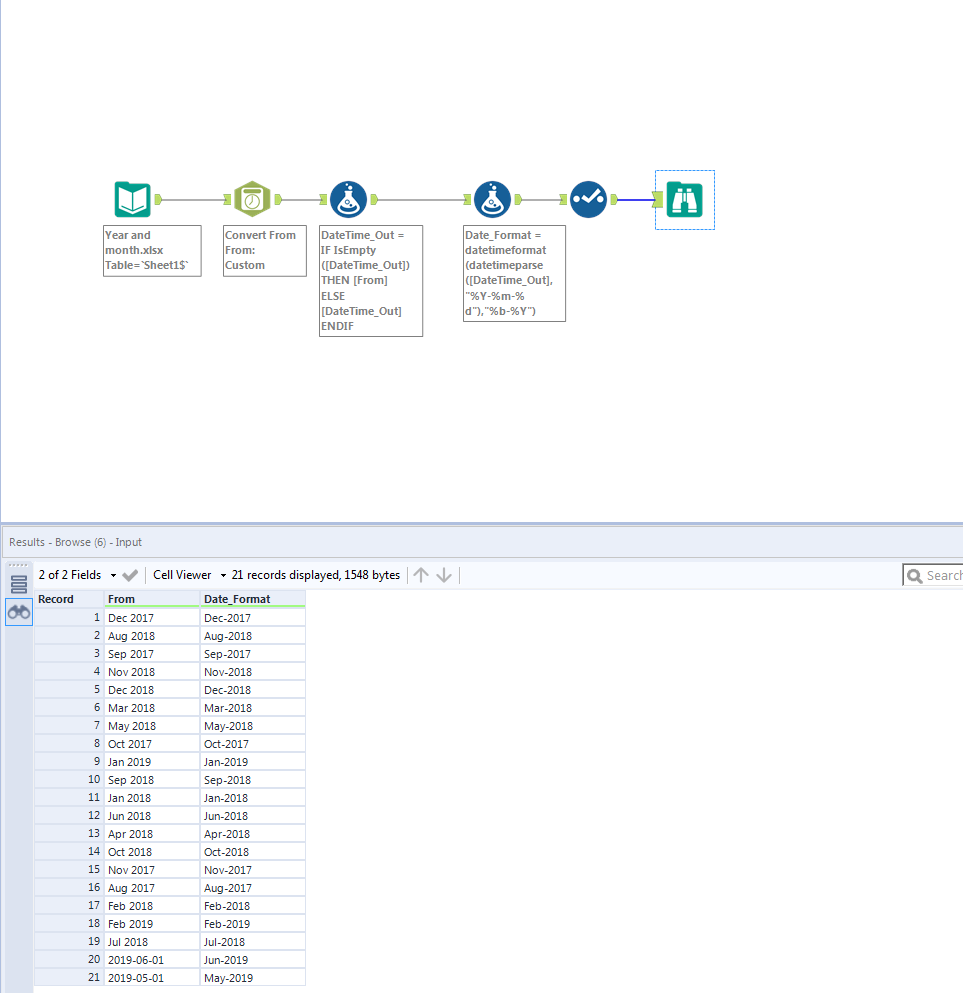
                          I created a sample workflow that will convert your dates. It follows the same logic as described by @LordNeilLord . I also added in some logic to handle the different date formats so that all your dates are converted to the desired date format. Date_Format.PNG 

meads
7 - Meteor

Hi,

 

You can import the Excel file as is and use the date parse function to ensure it is correct. Please see below screenshots. Be careful using these dates though, because it Defaults to the 1st of the month if no Day is specified, this may cause confusing results, or may be what you need. It depends, just a word of caution. Hope this helps.

 

Additionally to get the 'Mon-YY' Format try using a text to columns split to 2 rows at ' '(Space) this will return all combinations not matching the Mon-YY format, you can then combine these fields in a formula and overwrite the original column so they have uniform formatting.

 

exampleDate.pngdate-2.png

echuong
8 - Asteroid

I think this is more what you're looking for. Let me know if thiat works for you

 

Capture.PNG

Labels
Top Solution Authors