Hi there,
I am having an issue with outputting excel file on my workflow.
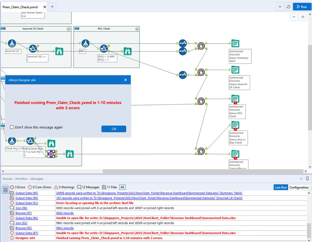
My workflow looks like attached. Aside from Parallel Block Until Done, I am only using basic tools from Preparation Tools and Summarize Tool.
I have a few tables and I am trying to output those table in one excel file with multiple sheets.

This workflow works perfectly fine only about one out of three times.
I get an error as shown below or Excel file is corrupted other times.


Could anyone help me figure out why this is and how I can make it work every single time I run this workflow?
Thank you for your help in advance!
Sara