I see that the Field Summary Tool has two problems:
1. it does not keep the original column names,
2. it does not keep the original column order.
Am I missing something or this is this a bug?
Remark:
My installation of Alteryx is not the latest.
Maybe it was fixed later on.
Here's my installation:
• AlteryxInstallx64_2022.1.1.40869
• AlteryxPatchInstall_2022.1.1.2.40869
• RInstaller_2022.1.1.40869
Here's an example.
Consider the following table :
id date item sku
1 2022-12-03 potato 0001
2 2022-12-04 potato 0001
3 2022-12-05 banana 0002
4 2022-12-06 apple 0003
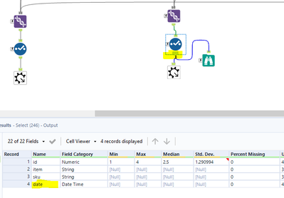
The column "Name" of the output "O" of the Field Summary Tool shows these columns :
id
item
sku
Date
We see that some names changed ("date" became "Date") and that the column order is permuted compared to the initial order.
Hi @NAC ,
I experimented with the data but couldn't replicate the bug you mentioned.
I am on Version: 2022.1.1.25127
Hi @NAC
So i was able to replicate this (I'm on version 2022.1.1.30961) :
Looking under the hood of the tool, the reason for the order coming out the way it does is due to the order it processes the field data types and unions them back together; firstly numeric, then string, then datetime, and finally spatial
Regarding the capitalisation of date I cannot see anything that would be causing that - as running the data through the macro itself results in the right output:
If you change the date header to something else, such as 'bob', it outputs correctly. Only reason for it to capitalise date that i can think of is Date is a column used within the tool, as it's created for the R output.
A minor quircky bug?

