ACT NOW: The Alteryx team will be retiring support for Community account recovery and Community email-change requests Early 2026. Make sure to check your account preferences in my.alteryx.com to make sure you have filled out your security questions. Learn more here
Start Free Trial

Alteryx Designer Desktop Discussions

Find answers, ask questions, and share expertise about Alteryx Designer Desktop and Intelligence Suite.
SOLVED

Splitting File into Multiple Cascading Files based on Column Content

rdanella
7 - Meteor

Hello,

 

I have a master file that I need split into multiple smaller files based on values within the data. It is one file that I need split by team, and then I need a file for each individual person on that team.

 

Team MemberTeam
Person 1Team A
Person 2Team B
Person 3Team C
Person 4Team A
Person 5Team B
Person 6Team C

 

In this example I need separate files for Teams A,B,C and then individual files for each team member. 

 

I know that you can use the Output tool for this, but can it do it in a cascading fashion?

 

Thank you!

7 REPLIES 7
BS_THE_ANALYST
15 - Aurora
15 - Aurora

@rdanella You could do it like this:

 

The top data stream will generate different files for each team

BS_THE_ANALYST_1-1678972690840.png

 

The bottom one will create a separate files relating to each individual:

BS_THE_ANALYST_2-1678972741410.png

 

 

 

All the best,
BS

LinkedIN

Bulien
rdanella
7 - Meteor

This is great, but the split files are saving as one file instead of individuals. Do you know how to get them to save individually?

RobertOdera
13 - Pulsar

Hi, @rdanella 

 

Consider the below.

Leverage the Summarize and Sort Tool prior to Output.

 

Please mark it as an acceptable solution if this works for you.

 

P.S. the error is because the output is looking for a destination to write to - in your case, once you select that, there will be no error.

 

RobertOdera_4-1678974226035.png

 

RobertOdera_3-1678974148604.png

 

RobertOdera_1-1678973721719.png

 

BS_THE_ANALYST
15 - Aurora
15 - Aurora

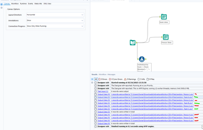
@rdanella mine split out as expected:

BS_THE_ANALYST_0-1678973623137.png

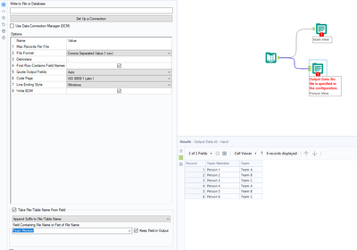
Do you have this option set to append:

BS_THE_ANALYST_1-1678973657686.png

 

 

All the best,
BS

LinkedIN

Bulien
rdanella
7 - Meteor

When I have that setting the file still saves as one, with each split saving as an individual tab. It also then adds "Sheet 1" to each tab name, instead of the desired value.

 

Example:

  • Sheet1Person1
  • Sheet1Person2

 

Does it matter that I am saving as an excel file vs a csv?

BS_THE_ANALYST
15 - Aurora
15 - Aurora

@rdanella yes, because you are outputting this into an excel file (that's how it behaves). Stick to CSV and you will get your expected output! :-D

 

All the best,
BS

LinkedIN

Bulien
rdanella
7 - Meteor

Perfect!


Thank you!

Labels
Top Solution Authors