Hello,
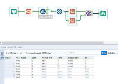
I have input like in example excel (sheet: "old") and I want to create output like in sheet "new". Values for column Years is not fixed, I'm expecting values for additional years. But I don't know how to do it, any help would be great.
Thank you for your time.
Solved! Go to Solution.
Hi @tanja90
Just a slight modification to @PhilipMannering to match headers as expected output
Output:

Hope this helps 🙂
