Hi
I wanna group my data, for each SEQ in column two i wanna assign a itteration number.
Thought I could do something like this. But im a little off 😕
Thanks in advance
Solved! Go to Solution.
Hi @Hamder83
Can you provide some sample input and expected output it will help us get a better understanding of the usecase.
Could you share a sample data and what you expect to have.
It will help us to give you the solution.
Regards,
Hi @Hamder83
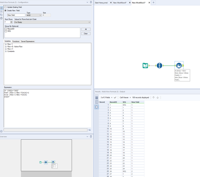
Here is how you can do it.
Formula:
IF [SEQ]="SEQ" THEN [Row-1:Itter]+1 ELSE [Row-1:Itter] ENDIF
Workflow:
Hope this helps : )
You guyes @messi007 and @atcodedog05 are geuiousses, thank for a quick reply! 🙂
Happy to help : ) @Hamder83
Cheers and have a nice day!
