Hi,
Greetings !
I would like to separate the table based on row - value position.
I plan to use 'filter' tool, but there no similar value to tag to each Employee.
Plus, the plan is to use Record ID tool, but I don't have any idea.
Initial Data :
| Employee No. | Employee Name |
| 3751 | ALAN |
| 70565 | BLAKE |
| 70568 | CATHERINE |
| 70581 | JESSIE |
| 4512 | THOMAS |
| Total Employee : 5 | |
| 71336 | HANCHER |
| 71337 | LEE |
| 71426 | SYDNEY |
| 71441 | FRANK |
| 71564 | LEMAR |
| 71566 | SARAH |
| Total Employee : 6 |
Desired Output :
| Employee No. | Employee Name |
| 3751 | ALAN |
| 70565 | BLAKE |
| 70568 | CATHERINE |
| 70581 | JESSIE |
| 4512 | THOMAS |
| Employee No. | Employee Name |
| 71336 | HANCHER |
| 71337 | LEE |
| 71426 | SYDNEY |
| 71441 | FRANK |
| 71564 | LEMAR |
| 71566 | SARAH |
Thank you in advance !
Solved! Go to Solution.
Hi @fikrizahari
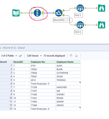
Step 1: Input
Step 2: Record ID tool
Step 3: Filter tool
Step 4: Sample tool.
Then run the workflow to get the desired output.
Many thanks
Shanker V
Hi @ShankerV ,
The number of employees for both sides not fixed to 5 or 6 employees.
It is possible to have more than 30 employees.
That is the reason, why i plan to create Record ID, maybe add some formula to differentiate upper and lower part.
( possibly use the 'Total Employee' as a benchmark )
Thank you in advance !
Hi @fikrizahari
Step 1: Same input
Step 2:
Step 3:
IF ISEMPTY([Employee Name])
THEN [Row-1:TEMP]+1
ELSE [Row-1:TEMP]
ENDIF
Step 4:
Step 5:
Many thanks
Shanker V
Hi @fikrizahari
Small tweak in the last tool to remove the Total as it is not needed in the output as shared in the requirement.
Many thanks
Shanker V
