ACT NOW: The Alteryx team will be retiring support for Community account recovery and Community email-change requests Early 2026. Make sure to check your account preferences in my.alteryx.com to make sure you have filled out your security questions. Learn more here
Start Free Trial

Alteryx Designer Desktop Discussions

Find answers, ask questions, and share expertise about Alteryx Designer Desktop and Intelligence Suite.
SOLVED

Sending emails with pauses/slowly, not in one moment at the end of flow

H193313
6 - Meteoroid

Hi,

 

I use Alteryx to send several emails to one shared mailbox. But the mailbox cannot accept more like 6 mail in same moment. I would need Alteryx to send e-mails with pauses.

 

I understood, that the Email tool is running always as last one (I used as well the wait macro tool https://inviso.dk/blog/post/waitasecond-alteryx-waiting-tool), but that just stopped the flow, anyway all separated e-mail tools were sent together at the end.

 

Does anybody has idea how to slow down e-mail client? Anyhow I separate e-mails to more email tools, it is always proceed at the end in one moment.

8 REPLIES 8
PhilippK
Alteryx Alumni (Retired)

I think you are on the right way. I recommend that you create 6 email tools and a Wait A Second tool in front of each email tool.

Does this makes sense?

H193313
6 - Meteoroid

Hi,

no, it does not. No matter how many times I have there wait a second tool, it will always process the email tool as last. So the flow would have like 10 minutes, but all email will be sent in last few seconds.

Kind Regards,

PhilippK
Alteryx Alumni (Retired)

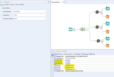
Hi @H193313 ,

you are right, even with a Block Until Done tool it does not work - I just tested it:

screenshot.png

Also when I use macros - the emails are sent out at the same time.

 

I found a solution with the CREW Runner Macros.

Do you know them? Here is the download:

https://community.alteryx.com/t5/Engine-Works/Crew-Macro-Pack-2016-Q2-Release/ba-p/26482

 

The usage of Conditional Runners enables you to run Alteryx modules (e.g. Alteryx Workflows) in sequence:

screenshot2.PNG

 

With this it worked out:

screenshot2.PNG

screenshot2b.PNG

screenshot3.PNG

 

Let me know whether this is also the solution for you.

 

Best regards

Phil

Raj_Singh1
9 - Comet

Hi @H193313 

I use something like this(attached), it may work for you or give you an idea.

 

Please mark it as acceptable solution if it solves your situation, or please let me know if it doesnt work for you then will work on it

LanceFace
7 - Meteor

Hi I know this post has already been solved above -- it was a great help in me solving my own issues. Posting my solution in case someone has similar requirements:

 

I had a requirement where I did not know how many emails would need to be sent, only that they could only be sent 5 per minute. I was able to solve this with a combination of the CEIL grouping (here), a batch Macro and the wait a second tool.

 

CEIL Formula Grouping & calling the Batch Macro:

 

LanceFace_0-1644534534871.png

 

Detailed Macro:

LanceFace_1-1644534575754.png

I had to use block-until-done because the email tool doesn't have an output and the wait tool did not pass the schema to the email tool for some reason.

 

Hope that this helps someone!

 

Lance

 

RuddyBSJR
5 - Atom

Hi Lance,

 

I'm quite a noob, could you please explain more about your solution please ?

LanceFace
7 - Meteor

Hey Ruddy - Sure. Is there some part of it that doesn't make sense? The use of macros is pretty key for this. You should start by reading about Macro's here and, more specifically, batch macros here.

 

Thanks,

Lance

RuddyBSJR
5 - Atom

@LanceFace Thanks for the links, I'll check them

Labels
Top Solution Authors