Hi,
how can i made a row comparison and have a third row to be 1 or 0 (matched or not matched) for all columns?
it would be awesome just using one tool.
thanks.
Solved! Go to Solution.
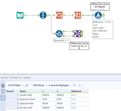
If you want to check to see if all values match for every row, you can do a Join and use every field as the join criteria. Anything that matches 100% would come out of the J output. Anything different would come out of L and R.
You can also pivot your data to have the values vertically, and then use a formula for the difference.
See attached for examples of both.
Hope this helps!
