Hi guys,
I need help regarding the following problem:
| Client_Number | Date | Finance Amount |
| 1 | 2021-01-01 | 100 |
| 2 | 2021-01-01 | 200 |
| 3 | 2021-01-01 | 300 |
| 4 | 2021-01-01 | 400 |
| 1 | 2021-01-02 | 100 |
| 3 | 2021-01-02 | 300 |
| 4 | 2021-01-02 | 400 |
| 1 | 2021-01-03 | 100 |
| 3 | 2021-01-03 | 300 |
| 4 | 2021-01-03 | 400 |
| 5 | 2021-01-03 | 500 |
Output should look like the following
So it should not include the ones that are added later with a "0" amount like client 5, but should null the amount of those that were in the table before like client 2
| Client_Number | Date | Finance Amount |
| 1 | 2021-01-01 | 100 |
| 2 | 2021-01-01 | 200 |
| 3 | 2021-01-01 | 300 |
| 4 | 2021-01-01 | 400 |
| 1 | 2021-01-02 | 100 |
| 2 | 2021-01-02 | 0 |
| 3 | 2021-01-02 | 300 |
| 4 | 2021-01-02 | 400 |
| 1 | 2021-01-03 | 100 |
| 2 | 2021-01-03 | 0 |
| 3 | 2021-01-03 | 300 |
| 4 | 2021-01-03 | 400 |
| 5 | 2021-01-03 | 500 |
Cheers
Julian
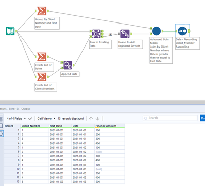
Ok, I think I have a solution, but it will require an Advanced Join macro.
This is similar to @mceleavey's solution, but should allow you to apply this to non-sequential client numbers.
Take a look and let me know if this solves your issue.
Cheers!
Phil
Here is an example of an output where the client IDs are not numbers.

