Hi Alteryx Community!
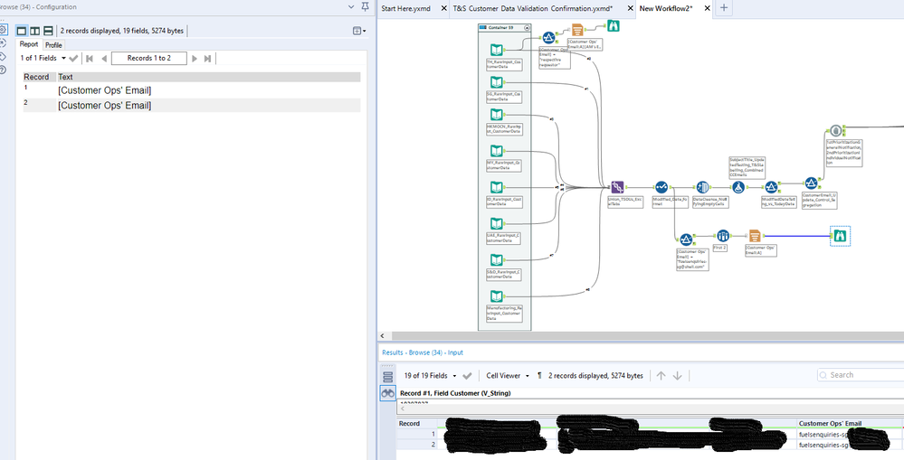
When I used Report Tool to select the Customer Op's Email through 'Available Field', it doesn't display the actual email shown below.
Solved! Go to Solution.
Could you share a subset of your workflow with email ID's and the report tool in it for us to look at?
@JinOnn - I renamed the columns which had the symbol ' in it, and it works now.
Please mark this post as solution accepted if it resolves your issue.
Thanks Abhilash!
May I know why or how did ' affect the tool?
I am not sure to be honest, but I think it treats the ' as a special character and not necessarily as a column header.
