In case you missed the announcement: The Alteryx One Fall Release is here! Learn more about the new features and capabilities here
Start Free Trial

Alteryx Designer Desktop Discussions

Find answers, ask questions, and share expertise about Alteryx Designer Desktop and Intelligence Suite.
SOLVED

Report- Cross tab by month and separate to multiple files by name

PassION_es
10 - Fireball

Hi,

 

I am looking for a way to add in my report the cross-tab tool for effective dates but change them with the following headers: Jun 2022, July 2022, etc..

 

Desired output are multiple files segregated by the name of the staff with file names in the following format:

 

Filename: AKING INA SAMPLE 1 as of August 31 2022

Staff name & "as of" reporting month (August 31, 2022) because this month (September) has not closed yet.

 

PassION_es_0-1662731188746.png

Kindly note that column B in the output is always "CC".

 

In the input file there are two staff, so the output should be two files per staff. (all dummy snapshots and file)

47 REPLIES 47
binu_acs
21 - Polaris

@PassION_es I decided to create the excel output inside the batch macro, which will remove one issue (blank date field). I am working on the formatting part which you mentioned in your output.

 

binuacs_0-1663058137327.png

binuacs_1-1663058202584.png

 

 

The output files will be created in the same folder where the workflow is saved.

 

binuacs_3-1663058288021.png

 

 

 

 

 

 

 

 

 

PassION_es
10 - Fireball

Thanks @binu_acs ! I tested it and it indeed generated outpus without those date headers with blank data.

 

I only have one question. I'm not sure if I modified the Fpath correctly, but I guess not. I wanted the outputs to be saved in the Alteryx shared drive, but they are still reflecting in my Downloads (external) folder. Here's a snapshot of the formula to which I changed Fpath inside the batch macro:

PassION_es_1-1663065717173.png

 

 

PassION_es_0-1663065650869.png

I also saved a copy of same input file to the Alteryx shared drive and changed the path in the macro input but still outputs are saved directly to the "Downloads" folder:

 

PassION_es_2-1663065915385.png

 

binu_acs
21 - Polaris

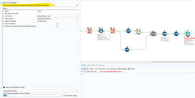
@PassION_es I think it is because of the output tool configuration of the default file path highlighted below. Can you also update the highlighted path with your original path?

 

binuacs_0-1663107637814.png

 

 

PassION_es
10 - Fireball

Hi @binu_acs , I also changed the output file configuration tool yesterday:

PassION_es_2-1663123840798.png

I guess the error was due to the crosstab tool causing the fpath and others in the select tool to be missing: (please note that below is an error when running the batch macro -.yxmc, but no error encountered when running the yxmd). However, the fpath is still in my download folder, not on the location i specified in the output confirguation tool.)

PassION_es_0-1663123569125.png

PassION_es_1-1663123756020.png

 

Missing in the Select tool:

 

PassION_es_3-1663123927499.png

 

Please note that I am still using the same dummy data and the same file.

binu_acs
21 - Polaris

@PassION_es I am able to run with the same dummy files without any issues. I am attaching the package again. Can you try to run this package ? There was an error in the cross tab which is why the select fields showed an error. I updated my fpath to a new location and seems to be working for me. 

 

binuacs_0-1663144225053.png

 

PassION_es
10 - Fireball

hi @binu_acs , Its very weird.  The outputs are still mapped to your your location even though I already modified the input and output configuration tool to Alteryx shared drive location or even to my local drive: 

 

PassION_es_1-1663145491809.png

 

PassION_es_2-1663145544271.png

 

PassION_es_3-1663145580382.png

 

PassION_es_4-1663145596697.png

 

PassION_es_5-1663145625461.png

 

PassION_es
10 - Fireball

Is this something to do with workflow dependencies under Advance options?

binu_acs
21 - Polaris

@PassION_es I am not sure why the error. Can you create a new workflow and the macro very similar to the one I created and try from your side? 

binu_acs
21 - Polaris

@PassION_es Also as you mentioned above can you try to change the advanced option for workflow dependencies 

 

binuacs_0-1663147122341.png

 

PassION_es
10 - Fireball

gotcha. @binu_acs The outputs are now saved to my location. I just went to the Advanced options-> click the workflow Dependencies -> and edited all the path from your drive  to mine.  I also clicked "ALL UNC", so it won't be dependent on any externals. I saved also both yxmd and yxmc (updated) to the local folder and when I hit run, there are no error encountered.  Thank you so much It fixed the issue now.

 

PassION_es_0-1663147243073.pngPassION_es_1-1663147286254.png

 

Labels
Top Solution Authors