The Alteryx Community is a finalist in three 2026 CMX Awards! Help us win Customer Support Community, Most Engaged Community, and User Group Program of the Year - vote now! (it only takes about 2 minutes) before January 9.
ACT NOW: The Alteryx team will be retiring support for Community account recovery and Community email-change requests Early 2026. Make sure to check your account preferences in my.alteryx.com to make sure you have filled out your security questions. Learn more here
Start Free Trial

Alteryx Designer Desktop Discussions

Find answers, ask questions, and share expertise about Alteryx Designer Desktop and Intelligence Suite.
SOLVED

Regex not parsing columns

HW1
9 - Comet

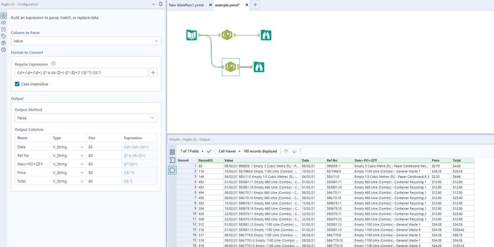
I have a workflow that splits a column

 

HW1_0-1619056004524.png

 

However it is not splitting as expected. Why is that so?

What should be the correct regex?

 

Please find attached workflow for an example

 

1 REPLY 1
jasperlch
12 - Quasar

Hi @HW1 

 

This should give you the desired results.

Capture.JPG

Labels
Top Solution Authors