Morning All,
Workflow attached. In short, I want to change some of the RecordID values. If i make it a string, I get 0 instead of what i want whether i use text or numerical value. If i choose Int32 for the record ID, i get told that == is invalid even though I am not using one.
What am i missing?
Thank you
Solved! Go to Solution.
@Bobbins if you change the Record_ID to int then you need to give the expression like below, if it is string then follow what @atcodedog05 mentioned above
Thanks, but this gives me the other problem which I have been able to avoid by using the string, which is the sort doesnt sort correctly when it just has a number to work with. (ie it goes 1, 10,12) which means its sorting by the first digit rather then seeing them as a whole number.
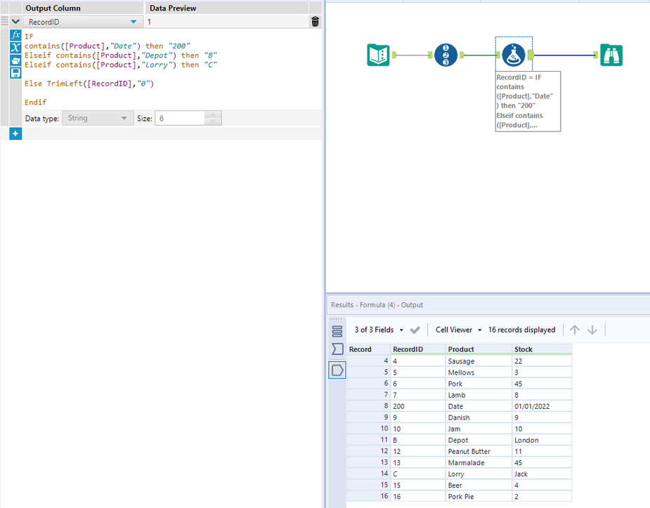
As attached
@binu_acs Thanks, it appears I was trying to use "Then RecordID="200"" rather then just saying "then "200""
Hi @Bobbins
Note you can mark multiple posts as solutions so if multiple solutions helped you can mark them as solution.
Hope this helps : )
@binu_acs Never spotted that Dictionary order before"! Thank you.
Hi @Bobbins
Then RecordID="200" is a comparison then returns true(0) and false(-1) hence you were not getting the right output.
Hope this helps : )
