Hi all,
I would like to group on a data set that contains multiple dates in sequence and restarts for each new product e.g. fo August range is 01.08.2021 and all dates included in the first set allocated to Product A. Then reset and group next range of 01.08.2021 to 31.01.2021 to Group B etc. The grouping must be based on the date range.
Date Desired Output
03.08.2021 Group 1
04.08.2021 Group 1
06.08.2021 Group 1
25.08.2021 Group 1
31.08.2021 Group 1
03.08.2021 Group 2
09.08.2021 Group 2
10.08.2021 Group 2
15.08.2021 Group 2
21.08.2021 Group 2
31.08.2021 Group 2
Any help will be appreciated.
dshay
Solved! Go to Solution.
Hi @dshay249 what is the expected output? Do you just have a list of dates you need to assign the product to?
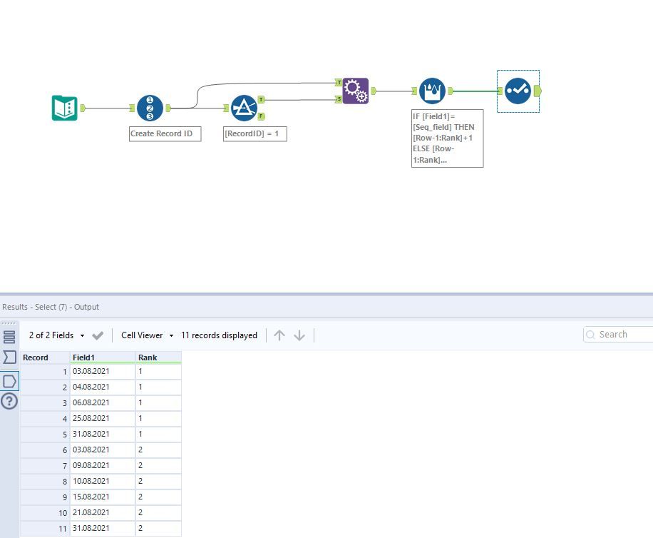
Hi @dshay249 I came up with an approach which essentially takes the first row of dates and uses that to identify in the rest of the data where the group should change. I used numbers instead of letters as that easier to sequence. Let me know what you think?

