The Alteryx Community is a finalist in three 2026 CMX Awards! Help us win Customer Support Community, Most Engaged Community, and User Group Program of the Year - vote now! (it only takes about 2 minutes) before January 9.
ACT NOW: The Alteryx team will be retiring support for Community account recovery and Community email-change requests Early 2026. Make sure to check your account preferences in my.alteryx.com to make sure you have filled out your security questions. Learn more here
Start Free Trial

Alteryx Designer Desktop Discussions

Find answers, ask questions, and share expertise about Alteryx Designer Desktop and Intelligence Suite.
SOLVED

Pivot table

Virgie0113
7 - Meteor

Hi,

 

How will I make a pivot table (like the one on the right) with the data sets on the left.  I tried Summation but I can only do the sum per State.

Also please see the sample file attached.

Thank you in advance!

Virgie0113_0-1653589822149.png

 

6 REPLIES 6
DataNath
17 - Castor
17 - Castor

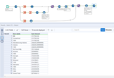
How does this look, @Virgie0113? Possibly a little on the 'hacky' side but seems to get the job done for your example!

 

DataNath_0-1653595809582.png

 

Qiu
21 - Polaris
21 - Polaris

@Virgie0113 
In alteryx, maybe we need to change the thinking for the image of Pivot Table😁

0527-Virgie0113.PNG

Virgie0113
7 - Meteor

Hi, thank you so much.  This is really helpful.  I am just getting an error on the second to the last step, do you know what is this?

Virgie0113_0-1654009330460.png

 

DataNath
17 - Castor
17 - Castor

@Virgie0113 did you change this by any chance?

 

DataNath_0-1654009698587.png

 

Just tried running it again myself and it worked fine.

Virgie0113
7 - Meteor

Hi @DataNath ,

 

I got it :)  In the Output column, I just select the "Sum Amount' so it changed the Data type to "Double" and cannot change it to V_Wstring.  

so, I added a new column and make the data type V_Wstring.

thank you for all your help!

 

Regards,

Virginia

 

Virgie0113
7 - Meteor

Hi,  I have a follow up question on this topic.  So before I don't need to show the total by Accounts but now I need to show it.  The good news is there is only two accounts involve. So how will I have a column that show the total of the two accounts separately.  I was able to show the accounts by row but not by column by modifying the workflow that @DataNath provided before but its confusing when the account total is in the row instead of column.  Below is a pivot table that I wanted to recreate in Alteryx and I also attached a sample file.

 

Virgie0113_1-1655483570984.png

 

Thank you,

Virginia

Labels
Top Solution Authors