Hi
I would like to change my output to the below format using Pivot Tool.
| Rownum | ID | a1 | a2 | a3 | a4 |
| 1 | 100 | abc1 | 50 | xyz1 | 20 |
| 2 | 200 | abc2 | 90 | xyz | 10 |
| 3 | 300 | abc1 | 40 | xyz | 30 |
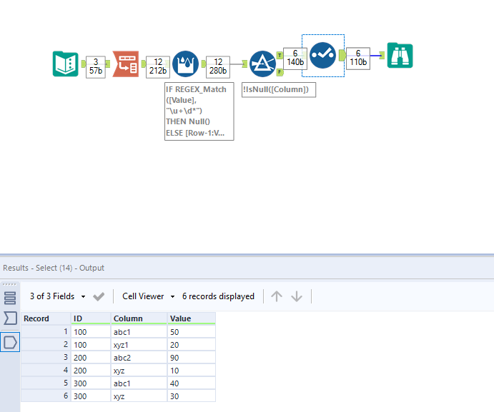
| ID | Column | Value |
| 100 | abc1 | 50 |
| 100 | xyz1 | 20 |
| 200 | abc2 | 90 |
| 200 | xyz | 10 |
| 300 | abc1 | 40 |
| 300 | xyz | 30 |
Appreciate your advise on this.
Thank You in Advance.
Solved! Go to Solution.
If you have only 2 columns then easy to do it is like below.
Let me also work on a dynamic method.
Hope this helps : )
Perfect ! Thank you.
Both solutions worked for me.Thank you!
Happy to help : ) @harinder1301
Cheers and have a nice day!
