I am using this macro to import every sheet from multiple excel files in a directory.
https://community.alteryx.com/t5/Community-Gallery/Read-All-Excel-Files/ta-p/897750
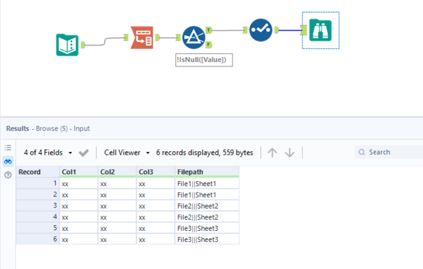
In the output, it will output sheet name as field, the final output will like below
column1 column2 column3 file1|||sheet1 file2|||sheet2 file3|||sheet3
xx xx xx file1|||sheet1
xx xx xx file1|||sheet1
xx xx xx file2|||sheet2
xx xx xx file2|||sheet2
xx xx xx file3|||sheet3
xx xx xx file3|||sheet3
I want the sheet name columns to merge into one column, something like this
column1 column2 column3 filepath
xx xx xx file1|||sheet1
xx xx xx file1|||sheet1
xx xx xx file2|||sheet2
xx xx xx file2|||sheet2
xx xx xx file3|||sheet3
xx xx xx file3|||sheet3
Is there any chance to do this, any help will be appreciated!
Thanks for the help. I am looking for sth more dynamic, cuz I might use this macro in different directory. Instead of manually selecting columns to transform, is there any other way to automatically merge these file path columns?
May I ask which column is "FullPath" in the macro? Which column does it correspond to?
