ACT NOW: The Alteryx team will be retiring support for Community account recovery and Community email-change requests Early 2026. Make sure to check your account preferences in my.alteryx.com to make sure you have filled out your security questions. Learn more here
Start Free Trial

Alteryx Designer Desktop Discussions

Find answers, ask questions, and share expertise about Alteryx Designer Desktop and Intelligence Suite.
SOLVED

Ordering header after removing null Column

MI1
7 - Meteor

I find the belwo workflow which work great - however I would like to order header based on the number of now empty row. can anyone help?

 

https://community.alteryx.com/t5/Alteryx-Designer-Discussions/Remove-NULL-Columns-2019-4/m-p/755533/...

Remove null - works great ! original flow attached

MI1_0-1634301630779.png

 

Target - keep ordering after dynamic rename

MI1_1-1634301684726.png

 

3 REPLIES 3
atcodedog05
22 - Nova
22 - Nova

Hi @MI1 

 

Here is how you can do it.

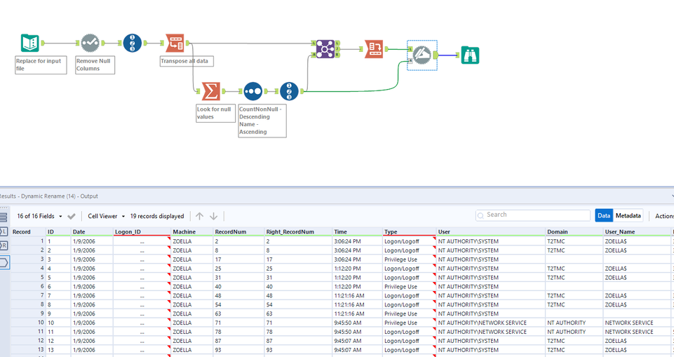
Workflow:

atcodedog05_0-1634302881232.png

 

Hope this helps : )

 

MI1
7 - Meteor

@atcodedog05  The filter remove null column seems not working ?  as I still get some null column in the flow ?

MI1_0-1634307115669.png

 

Hence I put a filter after however not sure it is the optimum solution? as the process is relatively "Slow" now

MI1_1-1634307293003.png

 

atcodedog05
22 - Nova
22 - Nova

Hi @MI1 

 

Add filter tool here. This method is processing more records hence is bit more slow.

 

atcodedog05_0-1634307540240.png

 

Hope this helps : )

Labels
Top Solution Authors