Hi,
I was working joining three inputs if the restaurant # repeats in all of three inputs. Now, I'm trying to exclude a Restaurant from the output if the variance amount is $0 for all three inputs. In other words, MI 1554 shouldn't be on the list as is $0 for all the three variances.
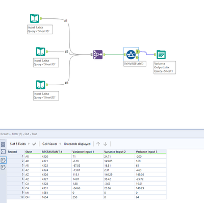
Attached the workflow I have so far along with the three inputs.
Thanks in Advance!
Hi @Jmaldonado
You should be able to add another filter that checks this, see below example. You could check if each variance = 0
[Variance Input 1]!= 0 or
[Variance Input 2]!= 0 or
[Variance Input 3]!= 0
Hi @Jmaldonado ,
You could find out column total using the crosstab and exclude the records where the Total is 0
Ravi
@RaviP Awesome alternative! One word of caution with this approach is that it would be possible for the fields to net across to 0 (i.e. 50 and -50). Checking if the sum of each fields absolute values would be safer.
True that @Luke_C .
I wanted to use the union tool and exclude the 0 Variance and null variance, but then I would've needed another column to identify the 3 different variances. I did not want to use 3 different formula objects to add another column.

