I have a workflow that has created the following three files. I want to join these files into one report using the reporting tool.
My main issue is my second report's output is one listing, however I need to create a tab for each Company.
1st file (this was created by joining report text and a table)
2nd file (this is the report that I need to break out by each company (column A)
3rd file
2nd file desired output
Hi @tiverson
I think using the Output Data Tool will allow you to accomplish what you need.
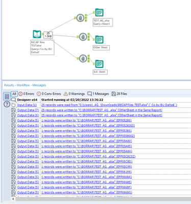
Using the lower part in the configuration of the Tool, will allow you to write automatically one sheet per [Delta] Value
It'll generate this output (1 sheet per [Delta] Value with all the data related to that [Delta])
@Aguisande , I originally was able to do that with the Co by BU tab, but how could I do that and combine the other reports into one file? Thanks
Hi @tiverson
You can write the other sheets within the same Excel File.
Just select the same .xlsx and name your sheets, they'll be added to the Excel File.
Also, using a Block Until Done before each Output Data Tool helps with Alteryx accesing the same file from different tools (or instances),
@Aguisande, I have another scenario. My first tab "Summary", I had to use the reporting text tool so that I could add the title to the table that would actively change the year and period based on a text input.
Is there another way I could re-create that tab using the Excel output instead of the reporting tool?
I attached a workflow that shows how I created the summary page.
Did you try using a Render Tool?
Will give you this output:
Or maybe you want to explore the "Preserve Formatting on Overwrite" setting of the Output Data Tool. For this to work, you must use a Range as your destination and Alteryx will keep that formatting for you.
@Aguisande, so I can create the render for the Summary tab, then use Excel Output for the other 2 files? How can you name a tab in the render tool?
Can I use the same file name for the 2 Excel files?
I tried that earlier and it gave me an error when trying to open the output.
I'll answer your questions:
"so I can create the render for the Summary tab, then use Excel Output for the other 2 files? "
- Absolutely!
"How can you name a tab in the render tool?"
- I think you can't
"Can I use the same file name for the 2 Excel files?"
- Yes! (And for what you're looking for, you must)
I tried that earlier and it gave me an error when trying to open the output.
- Maybe you need to add the Block Until Tool to each of the wirting files tools
I ask about your workflows, because this is what I get when I do it.
